Home Start Back Next End
  
153
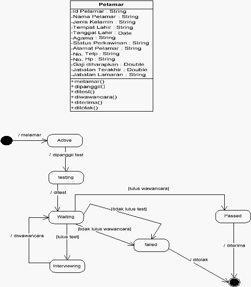
Pelamar
Class
pelamar
merupakan
kumpulan
dari object-object
pelamar
dengan atribute-nya
adalah
id
pelamar,
nama
pelamar,
jenis
kelamin,
tempat
lahir,
tanggal
lahir,
agama,
status perkawinan, alamat pelamar, no.telp, no.hp, gaji yang diharapkan, gaji terakhir,
jabatan  lamaran.  Event pada  class departemen  adalah  melamar,  dipanggil,  mengisi,
ditest, diwawancara, diseleksi, diterima, ditolak.
Gambar 5.14 Class Pelamar
Gambar 5.15 Statechart pada Class Pelamar
Word to PDF Converter | Word to HTML Converter